阳江市网站建设_网站建设公司_展示型网站_seo优化
2026/1/16 20:18:26 网站建设 项目流程
瑜伽馆小程序搭建指南:搭配会员管理系统的课程预约工具,精准破解用户预约耗时、课时核对繁琐等难题,同时助力场馆实现课程排期、会员档案、营收数据的全流程数字化管控。借助SaaS小程序平台,无需专业技术团队,即可低成本、高效率完成功能全覆盖的系统搭建,快速落地使用。
瑜伽课程预约小程序怎么做,瑜伽馆会员管理系统制作流程
小程序制作流程
第一步:选择一小程序制作平台
百度搜索【码云数智】,在【码云数智】平台注册账号,产品类型选择--门店系统
 
0
 
 
0
 
第二步:小程序页面设计装修
0
 
 
 
0
 
 
第三步:会员规则设置
 
 
0
 
第四步:完善店铺信息,添加服务,产品
 
 
0
 
 
第五步:营销功能开通,
 
 
0
 
 
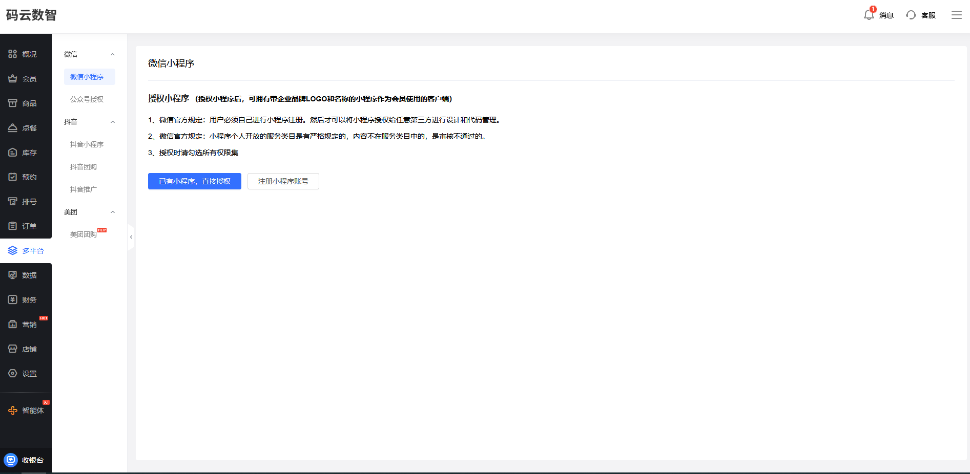
第六步:申请小程序账号
 
 
0
 
0
第七步:微信小程序发布,提交微信审核
 
0
这个效果设置完的话我们及时进行一个保存,如果是我们手机端想预览的话,也可以点击这里的预览,手机扫码可以进行预览,我们只能是用手机点开查看它的详情页,它是不能进行下单这个流程的,下单流程一定是我们要开通这个生成的付费版本,而且的话需要我们授权我们认证的小程序的账号,我们这个功能还有这个页面设计好之后要发布的时候,必须在微信的公众平台去申请认证备案我们的一个小程序的账号啊。
我们点击公告,这边我们可以设置公告的它的一个样式。可以设置公告的这个内容,包括可以设置它跳转的这个链接,然后再往下我们点击编辑,这是一个魔方的导航,就是这个,这里我们可以设置它相当于是一个分类,我们比如说可以这里已经选择它对应的一个样式,比如说它项目的名称,具体的项目我们需要选择对具体的一个项目。
那企业通过小程序制作平台来制作小程序操作的话就是非常简单,不需要懂技术啊。平台通常提供了这种直观的操作界面和详细的操作指南,企业只需要根据提示进行简单的设置,就能够轻松完成小程序的制作,而且小程序制作平台还提供实时的预览功能,我们在制作的过程中随时可以查看小程序的效果,及时地进行调整和修改,确保小程序能够达到自己预期的效果。
那小程序的话,它的特点的话就是做这种会员管理,小程序的话它就是可以实现扫码即会员,所以说这种操作起来是非常的简单,而且可以结合微信的线上支付、微信的服务通知,这样的话就能构建这种消费积分权益复购,它会形成一个完整的链路。比如说瑞幸咖啡就会通过这种小程序发放这种生日券,然后配合这种服务的通知精准的推送。然后这种核销率的话会达到68%,这样的话也会带动他其他产品的一个销售。

需要专业的网站建设服务?

联系我们获取免费的网站建设咨询和方案报价,让我们帮助您实现业务目标

立即咨询